1. 进入“调查问卷”后台
登录到线上办事大厅平台,点击公共服务下的“调查问卷”进入应用,点击问卷平台右上角用户名处,“进入后台”。


2. 创建考核打分问卷
2.1 创建问卷
对于不记名投票或评分评选,需要创建“匿名投票”类型的问卷;非匿名问卷则选择其他类型。以下以“考试测评”作为例子介绍。
2.1.1 方式一:通过“新增空白问卷”创建
首次创建问卷,需要使用此方式进行创建。


2.1.2 方式二:通过“引用已有模板创建问卷”创建
如果已有创建的问卷,也可使用此方式进行创建。




2.2 编辑问卷
(1)考核打分可以左侧的控件,点击它或把它拖拽到中央区,红色框部分可以根据实际情况填写。编辑完后,点击“保存”按钮。
小技巧:选中编辑项,鼠标左击,弹出箭头的“富文本”,可进行超链或格式编辑。

(2)保存后,点击“预览”按钮可进行“手机预览”或“电脑预览”,预览后则“关闭预览”回到编辑界面。

2.3 发布问卷
(1) 点击编辑界面的“发布并分享”按钮,进入发布设置界面,如下图。
根据实际情况进行配置和选择,如果评分只能评一次并且不能修改,就必须设置答题次数为1。随机抽题可以点击“设置随机规则”进行配置。

(2)配置好后,点击发布设置界面的“发布并分享”按钮。发布成功后,会有成功提示!

2.4 分享问卷
可以通过“二维码”或链接进行问卷分享,填表人可通过扫码或点击链接进入问卷。

到此,整个问卷编辑和发布工作完成。
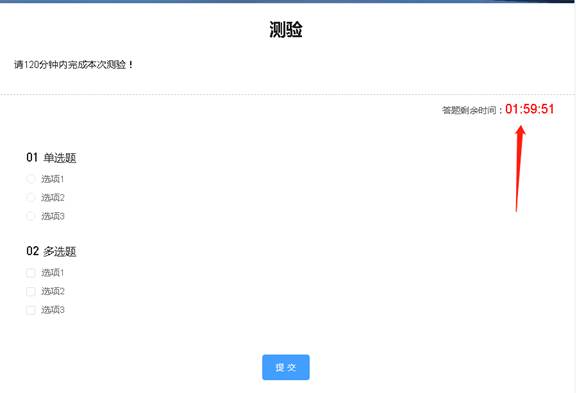
2.5 填写问卷
校内师生用户可以通过扫码或点击链接进行填写,右上角会显示设置的答题时间。

校内师生用户提交问卷后,能马上看到结果和成绩。

3. 管理问卷
3.1 查看统计数据
在对应的那行,点击“更多”按钮,进入“问卷数据”页面后,能查看和下载统计,以及匿名投票详情。


3.2 停止或重新发布问卷
通过下图中的红框按钮可以停止发布或重新启动发布。

3.3 编辑或再次分享问卷
通过“编辑”可以再次编辑问卷,通过“更多”按钮中的“测评分享”可下载二维码或链接。
